商贾帮助中心
一个为零售管理打造的智慧平台
一个为零售管理打造的智慧平台
商贾 - 一个为零售管理打造的智慧平台
热烈欢迎您来到商贾智慧平台!为了帮助您快速熟悉并充分利用我们的平台,我们特别准备了这本详尽的用户手册。它将作为您的得力向导,引领您深入了解如何高效地驾驭我们的平台,无论是在商品、品牌、客户和供应商管理方面,还是在处理复杂的类目分类、客户对账、供应商对账等财务事务上,乃至于掌握订单流程和项目式营销推广系统。
无论您是刚刚加入我们的新用户,需要全面了解平台功能,还是经验丰富的老用户,需要快速查找特定操作的指引,本手册都将为您提供必要的支持和指导。它将伴随您每一步操作,确保您能够充分利用商贾智慧平台的强大功能,提升工作效率。让我们一起踏上这段高效管理的旅程,探索无限可能!
请在您的网络浏览器中键入商贾智慧平台的网址: WORK.SHANGGUS.COM 。随后,请输入您的用户名、密码以及验证码,以便快速访问。若您希望简化登录流程,可以选择“记住密码”功能,让您的登录体验更加便捷。
为了获得最佳的用户体验,我们建议您使用最新版本的Chrome、Safari或Edge等主流浏览器进行访问。

为了充分利用商贾智慧平台的强大功能和资源,您首先需要成为商贾的尊贵用户。这个过程非常简单,您只需前往登录页面,在页面的右下角寻找并点击那个显眼的“快速注册”按钮。这个按钮将引导您进入商贾会员注册页面,一个专为新用户设计的简洁而直观的界面。
在这里,您将被引导通过几个简单的步骤来轻松完成注册流程,包括填写必要的个人信息和设置账户安全选项。一旦注册完成,您就能立即享受到商贾智慧平台提供的丰富服务和便利,开启您的商业智能之旅。我们期待您的加入,并承诺将为您提供一个安全、高效和用户友好的平台体验。

在您使用商贾智慧平台的过程中,如果您需要更新或修改账户的密码,可以轻松地通过界面右上角的用户名来实现。只需轻轻点击您的用户名,即可展开一个下拉菜单,这个菜单为您提供了快速访问个人账户设置的便捷途径。在下拉菜单中,您可以找到并选择“修改密码”这一选项,它将直接引导您进入一个专为密码修改设计的页面。
在这个页面上,您可以安全、便捷地进行密码的更新操作,确保您的账户信息保持最新和安全。这一流程的设计旨在为用户提供直观、高效的操作体验,让密码管理变得更加简单和直接,同时也增强了账户的安全性。

在使用商贾智慧平台时,您可以通过一个简单而直观的操作来结束您的会话,确保账户的安全。只需将鼠标轻移至界面右上角,那里显示着您的用户名,然后轻轻点击,一个精心设计的下拉菜单便会优雅地展开。
在这个下拉菜单中,您可以找到一系列便捷的个人选项,包括“退出”按钮。这个选项位于菜单的显眼位置,方便您快速访问。
当您准备结束当前会话时,只需在菜单中选择“退出”选项,轻轻一点,系统便会立即响应,让您安全地退出登录状态。这一过程不仅方便快捷,而且能有效防止未授权的访问,保护您的个人信息和账户安全,确保您在离开电脑时,账户依然受到严密的保护。

在您使用商贾智慧平台的过程中,如果您希望进行企业信息的认证以解锁更多的功能和权限,只需简单地点击界面右上角显示的您的用户名。这个动作将优雅地展开一个下拉菜单,其中包含了一系列的选项。在这些选项中,您可以轻松地找到并选择“企业信息认证”这一重要功能。
通过点击“企业信息认证”,您将被引导至一个专门的页面,在这里,您可以提交和验证您的企业信息。这一步骤是确保平台安全性和专业性的关键环节,旨在确认您的身份和企业资质。一旦您的企业信息通过我们的严格审核,您将获得一个认证标记,这不仅提升了您的信誉度,还将为您解锁平台中的更多高级功能。
成功认证后,您将享受到更加丰富的服务和工具,这些功能将帮助您更高效地管理企业运营,提升工作效率。我们承诺,这一认证过程将快速而高效,确保您能够尽快享受到商贾智慧平台的全部优势。

在您左侧的导航菜单栏中,只需轻点“品牌”这一选项,即可进入一个专为品牌管理设计的界面。在这里,您可以利用系统提供的高级搜索功能,根据品牌名称或品牌状态进行细致的搜索和查询。无论是需要查找特定品牌的详细信息,还是想要了解品牌当前的状态,这个功能都能为您提供快速而准确的结果。
通过这种方式,您可以轻松管理品牌信息,提高工作效率,确保品牌管理的有序性和准确性。

在品牌管理页面内,您将发现“导入品牌”这一便捷功能。通过点击它,您可以根据官方提供的Excel模板来编辑和整理您的品牌信息。请确保您正在导入的Excel文件不超过2M,以符合系统的要求,并且每个文件中包含的品牌数据条目不超过1000条。
这样的限制有助于保持数据的高效处理和系统的流畅运行。请仔细填写模板中的各个字段,确保每一项品牌信息的准确性和完整性,以便系统能够正确识别和存储。导入过程简单快捷,是批量更新品牌信息的理想选择。

在品牌管理页面中,您拥有一个实用的功能——“导出品牌”。通过点击这个选项,您可以轻松地将系统中存储的所有品牌名称导出为一个易于管理的文件。
这个功能特别适合需要对品牌数据进行备份、分析或分享给团队成员的情况。导出操作简便快捷,能够帮助您高效地处理品牌信息,确保数据的完整性和时效性。无论是进行市场分析、品牌推广还是内部审计,这个工具都能为您提供强有力的支持,让您的工作更加得心应手。

在品牌管理页面中,您可以通过点击页面上的“添加品牌”按钮来扩展您的品牌库。在这个过程中,系统会引导您输入品牌的相关信息,输入完毕后,只需提交表单,新品牌便会被添加到您的品牌列表中,便于后续的管理和营销活动。
这一流程旨在简化品牌数据的录入工作,提高效率,让您能够快速响应市场变化,及时更新品牌信息。

在品牌管理页面中,您拥有对品牌信息进行精细调整的能力。只需点击页面上的“编辑”按钮,即可进入一个界面,让您能够便捷地输入和更新品牌的相关详细信息。
编辑过程直观且用户友好,旨在帮助您高效地管理品牌信息,无论是进行微小的调整还是全面的更新。完成编辑后,简单地保存更改,您的品牌信息即刻更新。

在品牌管理页面中,您拥有对品牌条目进行最终处理的权限。当您决定需要移除某个品牌时,只需点击“删除”按钮,系统会弹出一个删除确认提示框,以确保您的操作是有意为之。在这个提示框中,您可以仔细审阅即将执行的操作,并选择“确定”以永久移除该品牌,或者选择“取消”以保留现有记录。
请注意,一旦您点击“确定”并执行了删除操作,该品牌的相关信息将被永久删除,且无法恢复。因此,在执行此操作前,请确保您已对品牌信息进行了备份,或确认该品牌不再需要保留。这一措施旨在保护您的数据安全,防止因误操作而导致重要信息的丢失。

在左侧的导航菜单中,您可以轻松地找到并点击“类目”选项,进入一个功能强大的类目管理界面。在这里,您能够根据类目的名称或当前状态进行高效的搜索和查询,快速定位到您需要的类目信息。我们的系统支持无限级分类,但为了保持结构的清晰和易于管理,我们建议最多使用三级分类。
这样的层级设置有助于您构建一个逻辑清晰、易于导航的类目体系,使得商品的组织和管理更加高效。无论是创建新的类目还是编辑现有的分类,这个功能都能为您提供强大的支持,让您的商品分类工作变得更加简单和有序。

在类目管理页面中,您将发现一个便捷的“导入类目”功能,它允许您通过点击这个选项来批量添加类目信息。为了确保数据的一致性和准确性,请按照官方提供的Excel模板来编辑您的类目数据。这个模板设计得既直观又用户友好,旨在帮助您无误地输入类目名称、属性和其他相关信息。
在准备Excel文件时,请留意文件大小需小于2M,这是为了确保上传过程的流畅性和系统的响应速度。同时,每个Excel文件中包含的类目数据条目数不应超过1000条,这个限制有助于保持数据的可管理性和上传的高效性。
通过这种方式,您可以快速地将大量类目数据导入系统,大大节省了手动输入的时间,同时也减少了人为错误的可能性。导入过程简单快捷,是批量更新类目信息的理想选择,特别适合需要处理大量数据的电商或分类复杂的业务场景。

在类目管理页面中,您拥有一个实用的功能——“导出类目”。通过点击这个选项,您可以轻松地将系统中所有的类目名称导出为一个易于管理的文件。这个功能特别适合需要对类目数据进行备份、分析或分享给团队成员的情况。
导出操作简便快捷,能够帮助您高效地处理类目信息,确保数据的完整性和时效性。无论是进行市场分析、类目规划还是内部审计,这个工具都能为您提供强有力的支持,让您的工作更加得心应手。导出的文件将包含所有类目名称,便于您进行进一步的数据处理和决策制定。

在类目管理页面中,您可以通过点击“添加类目”按钮来扩充您的商品分类体系。在这个过程中,系统会引导您输入所有必要的类目信息,包括独特的类目名称、该类目所属的父类目,以及类目的当前状态。这些信息对于构建一个层次分明、条理清晰的类目结构至关重要。类目名称应简洁明了,便于客户理解和搜索;父类目则帮助定义类目的层级关系,而状态则表明类目是否活跃、待审核或已归档。
正确填写这些信息后,您可以轻松地将新类目添加到您的系统中,从而丰富您的商品分类,提高商品管理的效率和客户浏览的便捷性。这一流程旨在简化类目的创建和维护工作,让您能够快速响应市场变化,及时更新和维护您的商品分类。

在类目管理页面中,您拥有灵活编辑类目的能力。只需轻点“编辑”按钮,即可进入一个界面,让您能够便捷地对类目的相关信息进行修改和更新。这包括调整类目的名称、重新分配其父类目以优化商品结构,或是更新类目的状态,比如将其标记为活跃或归档。
通过这些细致的编辑,您可以确保类目的信息始终保持最新,以适应市场的变化和业务的需求。编辑完成后,简单地保存更改,您的类目信息即刻更新,便于在商品展示和客户浏览时提供更加精确的分类指导。
这一功能不仅提高了工作效率,也确保了类目信息的准确性和及时性,有助于提升整个商品管理的专业性。

在类目管理页面中,您拥有对类目进行最终处理的权限。当您决定需要移除某个类目时,只需点击“删除”按钮,系统会弹出一个删除确认提示框,以确保您的操作是经过深思熟虑的。在这个提示框中,您可以仔细审阅即将执行的操作,并选择“确定”以永久移除该类目,或者选择“取消”以保留现有记录。
请注意,一旦您点击“确定”并执行了删除操作,该类目的相关信息将被永久删除,且无法恢复。因此,在执行此操作前,请确保您已对类目信息进行了备份,或确认该类目不再需要保留。这一措施旨在保护您的数据安全,防止因误操作而导致重要信息的丢失,同时也确保了类目管理的严谨性和准确性。

在左侧的导航菜单中,您可以轻松地定位到“客户”这一关键选项。点击后,您将进入一个专为客户管理设计的界面,这里提供了强大的搜索功能,允许您根据客户名称、客户状态等多种条件进行精确的搜索和查询。无论是查找特定客户的详细信息,还是筛选出处于特定状态的客户列表,这个功能都能为您提供快速而准确的结果。
通过这样的筛选机制,您可以有效地管理和跟踪客户信息,从而提升客户服务质量和业务效率。这一流程旨在简化客户数据的检索工作,使您能够更加专注于客户关系管理和业务发展。

在客户管理页面中,您将发现一个便捷的“导入客户”功能,它允许您通过点击这个选项来批量添加客户信息。为了确保数据的一致性和准确性,请按照官方提供的Excel模板来编辑您的客户数据。这个模板设计得既直观又用户友好,旨在帮助您无误地输入客户的名称、联系方式、地址以及其他相关信息。
在准备Excel文件时,请留意文件大小需小于2M,这是为了确保上传过程的流畅性和系统的响应速度。同时,每个Excel文件中包含的客户数据条目数不应超过1000条,这个限制有助于保持数据的可管理性和上传的高效性。
通过这种方式,您可以快速地将大量客户数据导入系统,大大节省了手动输入的时间,同时也减少了人为错误的可能性。导入过程简单快捷,是批量更新客户信息的理想选择,特别适合需要处理大量数据的业务场景。

在客户管理页面中,您拥有一个实用的“导出客户”功能,它使您能够一键导出所有客户的名称列表。通过点击这个选项,系统将生成一个包含所有客户名称的文件,方便您进行进一步的数据分析、记录备份或共享给团队成员。这个功能特别适合需要对客户数据进行批量处理或定期备份的情况。
导出操作简便快捷,能够帮助您高效地管理客户信息,确保数据的完整性和时效性。无论是进行市场分析、客户关系维护还是内部审计,这个工具都能为您提供强有力的支持,让您的工作更加得心应手。导出的文件将包含所有客户名称,便于您进行进一步的数据处理和决策制定。

在客户管理页面中,您可以通过点击“查看”按钮,深入了解每位客户的详细资料。这一操作将展示客户的基本信息,包括但不限于他们的联系方式、地址、以及重要的统计数据。此外,您还可以洞察到客户与品牌和类目的关联信息,这些信息对于理解客户的购买偏好、市场定位和潜在需求至关重要。
通过这种详细的视图,您可以更好地制定个性化的服务策略,优化客户体验,并加强与客户的业务关系。这一功能不仅提高了信息检索的效率,也为您的市场分析和客户管理提供了强有力的数据支持,帮助您在激烈的市场竞争中保持领先。

在客户管理页面中,您可以通过点击“添加客户”按钮来丰富您的客户数据库。这个直观的操作将引导您进入一个表单,在这里,您可以输入客户的相关信息,包括但不限于客户的姓名、联系方式、公司信息以及其他关键的业务细节。这些信息对于构建一个全面的客户视图至关重要,有助于您在销售、市场营销和客户服务中做出更加精准的决策。
通过准确填写这些信息,您不仅能够确保客户数据的完整性,还能为未来的客户关系管理打下坚实的基础。一旦信息输入完毕,您只需提交表单,新客户就会被添加到您的客户管理系统中,从而使得客户信息得到有效的组织和管理。这一流程旨在简化客户的添加工作,提高效率,确保客户信息的准确性和及时更新,为您的业务发展提供支持。

在客户管理页面中,您拥有灵活编辑客户资料的功能。只需轻轻点击“编辑”按钮,您将进入一个界面,在这里,您可以轻松输入和更新客户的相关信息。这包括客户的基本资料、联系方式、偏好设置以及其他关键的业务信息。通过这个功能,您可以确保客户信息始终保持最新,以适应不断变化的业务需求和市场动态。
编辑过程简单直观,使得客户信息的维护变得快捷而高效。无论是更新客户的联系信息、修改客户的业务状态,还是录入客户的新需求,这个编辑功能都能为您提供强大的支持。完成编辑后,只需保存更改,客户的信息便会即时更新,确保您的客户数据库始终保持准确和完整。这一流程旨在简化客户信息的更新工作,提高工作效率,同时确保客户满意度和业务连续性。

在客户管理页面中,您拥有对客户记录进行最终编辑的权限。若您决定需要从系统中移除某位客户,可以通过点击“删除”按钮来执行此操作。此时,系统会弹出一个删除确认提示对话框,以确保您的操作是经过深思熟虑的。在这个对话框中,您有机会再次审视您的决定,并选择“确定”以永久移除该客户记录,或者选择“取消”以保留该客户的信息。
请谨慎对待这一步骤,因为一旦您点击“确定”并继续执行删除操作,该客户的所有信息将被永久删除,且无法恢复。这意味着所有与该客户相关的数据,包括交易历史、沟通记录和个人偏好等,都将从您的系统中彻底移除。因此,在执行删除操作前,请确保已经做好了所有必要的备份,或确认不再需要该客户的任何信息。这一措施旨在保护您的数据完整性,避免因误操作而导致重要信息的不可逆损失。

在左侧的导航菜单中,您可以轻松定位到“供应商”这一关键选项。轻触这一选项,您将进入一个专为供应商管理设计的界面。在这里,您可以利用系统提供的高级搜索功能,根据供应商的名称、当前状态等多种条件进行精确的搜索和查询。无论是查找特定供应商的详细信息,还是筛选出处于特定状态的供应商列表,这个功能都能为您提供快速而准确的结果。
通过这样的筛选机制,您可以有效地管理和跟踪供应商信息,从而提升供应链管理的效率和效果。这一流程旨在简化供应商数据的检索工作,使您能够更加专注于供应商关系管理和业务发展。通过精确的搜索查询,您可以快速获取所需信息,优化决策过程,加强与供应商的合作。

在供应商管理页面中,您将发现一个高效的“导入供应商”功能,它使您能够通过点击这个选项来批量添加供应商信息。为了确保数据的一致性和准确性,请遵循官方提供的Excel模板来编辑您的供应商数据。这个模板是经过精心设计的,旨在帮助您无误地输入供应商的名称、联系方式、地址以及其他关键信息。
在准备Excel文件时,请留意文件大小需小于2M,这是为了确保上传过程的流畅性和系统的响应速度。同时,每个Excel文件中包含的供应商数据条目数不应超过1000条,这个限制有助于保持数据的可管理性和上传的高效性。
通过这种方式,您可以快速地将大量供应商数据导入系统,大大节省了手动输入的时间,同时也减少了人为错误的可能性。导入过程简单快捷,是批量更新供应商信息的理想选择,特别适合需要处理大量数据的业务场景。

在供应商管理页面中,您拥有一个便捷的“导出供应商”功能,它允许您一键导出系统中所有供应商的名称列表。通过点击这个选项,系统将生成一个包含详尽供应商名称的文件,为您提供了一种快速获取所有供应商数据的方式。这个功能特别适合需要对供应商数据进行批量处理、记录备份或信息共享的情况。
导出操作简便快捷,能够帮助您高效地管理供应商信息,确保数据的完整性和时效性。无论是进行市场分析、供应商评估还是内部审计,这个工具都能为您提供强有力的数据支持,让您的工作更加得心应手。导出的文件将包含所有供应商的名称,便于您进行进一步的数据处理和决策制定,从而优化您的供应链管理和业务流程。

在供应商管理页面中,您可以通过点击“查看”按钮,深入探索供应商的详细资料。这一操作将为您展示供应商的基本信息,包括但不限于他们的名称、联系方式和公司详情。此外,您还可以获取到供应商所关联的品牌和类目信息,这些信息对于理解供应商的产品范围、市场定位和业务特性至关重要。通过这种综合视图,您可以更全面地评估供应商的业务能力,优化供应链管理,并制定更加精准的合作策略。
这一功能不仅提高了信息检索的效率,也为您的市场分析和供应商管理提供了强有力的数据支持,帮助您在激烈的市场竞争中保持领先。通过详细查看供应商的关联信息,您可以更好地制定采购计划,加强与供应商的合作关系,从而提升整个供应链的效率和效果。

在供应商管理页面中,您拥有添加新供应商的便捷功能。只需轻触界面上的“添加供应商”按钮,您将进入一个专门设计的表单页面,在这里,您可以输入供应商的详细信息,包括但不限于供应商的全称、联系方式、地址、服务范围以及其他任何相关的业务信息。这些信息将帮助您构建一个全面的供应商档案,为后续的采购决策、供应链优化和业务合作提供坚实的数据基础。
通过精确填写这些信息,您不仅能够确保供应商数据的完整性和准确性,还能为未来的供应商评估和管理打下坚实的基础。一旦所有信息输入完毕,您只需提交表单,新的供应商记录便会被添加到您的系统中,从而使得供应商信息得到有效的组织和管理。这一流程旨在简化供应商的添加工作,提高工作效率,确保供应商信息的准确性和及时更新,为您的业务发展提供支持。

在供应商管理页面中,您拥有灵活而强大的编辑功能,只需点击“编辑”按钮,即可对供应商的详细信息进行修改和更新。这个界面为您提供了一个直观的操作平台,让您能够输入和调整供应商的关键信息,包括但不限于供应商的名称、联系方式、地址以及其他相关的业务细节。这些信息对于维护一个准确和最新的供应商数据库至关重要,有助于您在采购、供应链管理和合作伙伴关系中做出更加明智的决策。
通过这个编辑功能,您可以轻松地更新供应商信息,确保您的记录反映了最新的业务状况和联系信息。无论是更改供应商的资质认证、更新其产品目录,还是调整合作细节,这个功能都能为您提供便捷的操作。编辑完成后,只需保存更改,供应商的信息便会即时更新,确保您的供应商数据库始终保持最新状态,从而提高供应链管理的效率和准确性。这一流程旨在简化供应商信息的更新工作,提高工作效率,同时确保供应商信息的准确性和及时性,为您的业务决策提供坚实的数据支持。

在供应商管理页面中,您拥有对供应商信息进行最终处理的权限。若您决定需要从记录中移除某位供应商,可以通过点击“删除”按钮来执行此操作。此时,系统会弹出一个删除确认提示对话框,以确保您的操作是经过深思熟虑的。在这个对话框中,您有机会再次审视您的决定,并选择“确定”以永久移除该供应商记录,或者选择“取消”以保留该供应商的信息。
请谨慎对待这一步骤,因为一旦您点击“确定”并继续执行删除操作,该供应商的所有信息将被永久删除,且无法恢复。这意味着所有与该供应商相关的数据,包括交易历史、沟通记录和合作详情等,都将从您的系统中彻底移除。
因此,在执行删除操作前,请确保已经做好了所有必要的备份,或确认不再需要该供应商的任何信息。这一措施旨在保护您的数据完整性,避免因误操作而导致重要信息的不可逆损失,同时也确保了供应商管理的严谨性和准确性。

在左侧的导航菜单中,您可以轻松地找到并点击“商品”这一选项,进入一个专为商品管理设计的界面。在这里,您能够利用系统提供的高级搜索功能,根据商品名称、商品状态、成本价、供应商、客户等多种条件进行细致的搜索和查询。无论是查找特定商品的详细信息,还是筛选出处于特定状态的商品列表,或是根据成本价、供应商或客户进行筛选,这个功能都能为您提供快速而准确的结果。
通过这样的筛选机制,您可以有效地管理和跟踪商品信息,从而提升库存管理的效率和效果。这一流程旨在简化商品数据的检索工作,使您能够更加专注于商品销售策略和库存优化。通过精确的搜索查询,您可以快速获取所需信息,优化决策过程,加强与供应商和客户的合作,从而提升整个供应链的效率和效果。

在商品管理页面中,您将发现一个高效的“导入商品”功能,它使您能够通过点击这个选项来批量添加商品信息。为了确保数据的一致性和准确性,请遵循官方提供的Excel模板来编辑您的商品数据。这个模板是经过精心设计的,旨在帮助您无误地输入商品的名称、描述、成本价、供应商信息以及其他关键的业务细节。
在准备Excel文件时,请留意文件大小需小于2M,这是为了确保上传过程的流畅性和系统的响应速度。同时,每个Excel文件中包含的商品数据条目数不应超过1000条,这个限制有助于保持数据的可管理性和上传的高效性。
通过这种方式,您可以快速地将大量商品数据导入系统,大大节省了手动输入的时间,同时也减少了人为错误的可能性。导入过程简单快捷,是批量更新商品信息的理想选择,特别适合需要处理大量数据的业务场景。这不仅提高了工作效率,也确保了商品信息的准确性和及时性,为您的库存管理和销售策略提供坚实的数据基础。

在商品管理页面中,您拥有一个强大的“批量导入修改”功能,它使您能够通过点击这个选项来一次性更新多个商品的信息。为了确保数据的一致性和准确性,请按照官方提供的Excel模板来编辑您的商品数据。这个模板是特别设计的,旨在帮助您高效地整理商品的名称、规格、成本价、供应商信息以及其他重要的商品属性。
在准备Excel文件时,请确保文件大小不超过2M,这一限制有助于保持上传过程的流畅性和系统的快速响应。同时,每个Excel文件中包含的商品数据条目数应控制在1000条以内,这样的限制有助于确保数据的可管理性和上传操作的高效性。
通过这种方式,您可以迅速地将大量商品数据导入系统,极大地节省了手动输入的时间,并减少了人为错误的可能性。批量导入操作简便快捷,是大规模更新商品信息的理想选择,特别适合需要处理大量数据的业务场景。这不仅提高了工作效率,也确保了商品信息的准确性和及时性,为您的商品库存管理和销售活动提供了坚实的数据支持。

在商品管理页面中,您拥有一项便捷的“导出商品”功能,它使您能够通过简单的点击操作,将所有商品的名称及其他相关信息一键导出。这个功能特别适用于需要对商品数据进行备份、分析或与团队成员共享的情况。通过点击“导出商品”,系统将生成一个包含所有商品名称的详尽列表,可能还包括商品的描述、价格、库存量等关键信息。
导出操作简便快捷,能够帮助您高效地管理商品信息,确保数据的完整性和时效性。无论是进行库存盘点、市场分析还是制定销售策略,这个工具都能为您提供强有力的数据支持,让您的工作更加得心应手。导出的文件将包含所有商品的详细信息,便于您进行进一步的数据处理和决策制定,从而优化您的商品管理和销售流程。

在商品管理页面中,您可以通过点击“供应商”选项,轻松访问与特定商品相关的所有供应商信息。这一功能为您提供了一个直观的界面,让您能够详细查看每个商品背后的供应商详情,包括供应商的名称、联系方式、供货价格以及合作历史等关键信息。这种透明度有助于您更好地评估和管理供应链,优化采购决策,并加强与供应商的合作关系。
通过这一功能,您可以深入了解每个供应商的性能和可靠性,从而做出更加明智的业务决策。无论是寻找新的供应商还是评估现有供应商的表现,这个工具都能为您提供强有力的支持,让您的商品管理更加高效和精准。这不仅提高了供应链管理的效率,也为您的业务运营提供了坚实的数据基础。

在商品管理页面中,您可以通过点击“添加商品”按钮来丰富您的商品目录。这个直观的操作将引导您进入一个表单,在这里,您可以详尽地输入商品的相关信息,包括商品的名称、描述、价格、库存量等关键数据。此外,您还可以为每个商品指定或添加供应商信息,包括供应商的名称、联系方式和供货价格等,这些信息对于维护供应链的透明度和效率至关重要。
通过准确填写这些信息,您不仅能够确保商品数据的完整性,还能为后续的采购、销售和库存管理提供准确的基础数据。一旦所有信息输入完毕,您只需提交表单,新商品及其相关的供应商信息便会被添加到您的商品管理系统中,从而使得商品信息得到有效的组织和管理。这一流程旨在简化商品及其供应商信息的添加工作,提高工作效率,确保商品信息的准确性和及时更新,为您的业务运营提供坚实的数据支持。


在商品管理页面中,您拥有灵活的编辑功能,只需点击“编辑”按钮,即可对商品的详细信息进行修改和更新。这个界面为您提供了一个直观的操作平台,让您能够输入和调整商品的关键信息,包括商品的名称、描述、价格、库存量等。此外,您还可以对商品的供应商信息进行再选择和修改,包括更换供应商或更新供应商的联系信息、供货价格等,这对于优化供应链管理、提高采购效率和确保商品供应稳定性至关重要。
通过这个编辑功能,您可以轻松地更新商品及其供应商信息,确保您的商品目录始终保持最新和准确。无论是更改商品的描述、调整价格策略,还是优化供应商选择,这个功能都能为您提供便捷的操作。编辑完成后,只需保存更改,商品及其供应商的信息便会即时更新,确保您的商品管理数据库始终保持最新状态,从而提高商品管理和销售活动的效率和准确性。
这一流程旨在简化商品信息的编辑工作,提高工作效率,同时确保商品信息的准确性和及时性,为您的业务决策提供坚实的数据支持。


在商品管理页面中,您拥有对商品记录进行最终编辑的权限。若您决定需要从系统中移除某件商品,可以通过点击“删除”按钮来执行此操作。此时,系统会弹出一个删除确认提示对话框,以确保您的操作是经过深思熟虑的。在这个对话框中,您有机会再次审视您的决定,并选择“确定”以永久移除该商品记录,或者选择“取消”以保留该商品的信息。
请谨慎对待这一步骤,因为一旦您点击“确定”并继续执行删除操作,该商品的所有信息将被永久删除,且无法恢复。这意味着所有与该商品相关的数据,包括其描述、价格、库存信息以及与供应商的关联信息等,都将从您的系统中彻底移除。因此,在执行删除操作前,请确保已经做好了所有必要的备份,或确认不再需要该商品的任何信息。这一措施旨在保护您的数据完整性,避免因误操作而导致重要信息的不可逆损失,同时也确保了商品管理的严谨性和准确性。

在商品管理页面中,您拥有批量处理商品的高效功能。若您需要移除多个商品记录,可以通过点击每个商品旁边的复选框来选中它们,然后点击“批量删除”按钮来执行删除操作。这是一个便捷的操作,特别适合需要一次性清理大量商品数据的情况。
请注意,执行批量删除操作前,系统可能不会再次提示确认,因此请确保您已经仔细检查了所有选中的商品,以免误删重要信息。一旦点击“批量删除”,选中的商品记录将被永久移除,且无法恢复。这意味着所有与这些商品相关的数据,包括库存信息、销售记录和客户订单等,都将从系统中彻底删除。
因此,在执行此操作前,请确保您已经做好了充分的备份,或确认这些商品确实不再需要保留。这一措施旨在保护您的数据安全,防止因误操作而导致关键信息的不可逆损失,同时也确保了商品管理的严谨性和准确性。

在左侧的导航菜单中,您可以轻松地找到并点击“商品”这一选项,进而深入到“商品过渡库”这一子菜单。这里,您将进入一个专为管理商品过渡库设计的界面。通过这个界面,您可以利用系统提供的高级搜索功能,根据商品过渡库的名称、当前状态等多种条件进行精确的搜索和查询。无论是查找特定商品过渡库的详细信息,还是筛选出处于特定状态的商品过渡库列表,这个功能都能为您提供快速而准确的结果。
这种细致的搜索机制极大地方便了对商品过渡库的管理和监控,使您能够高效地跟踪和处理库存中的商品流动。这一流程旨在简化商品过渡库数据的检索工作,使您能够更加专注于库存管理和商品流转的优化。通过精确的搜索查询,您可以快速获取所需信息,优化决策过程,加强与供应链各环节的协调,从而提升整个商品管理的效率和效果。

在商品过渡库管理页面中,您将发现一个便捷的“导入商品过渡库”功能,它使您能够通过点击这个选项来批量添加商品过渡库的信息。为了确保数据的一致性和准确性,请遵循官方提供的Excel模板来编辑您的商品过渡库数据。这个模板是特别设计的,旨在帮助您高效地整理商品过渡库的名称、状态、存储条件以及其他关键的库存信息。
在准备Excel文件时,请留意文件大小需小于2M,这是为了确保上传过程的流畅性和系统的响应速度。同时,每个Excel文件中包含的商品过渡库数据条目数不应超过1000条,这个限制有助于保持数据的可管理性和上传的高效性。
通过这种方式,您可以快速地将大量商品过渡库数据导入系统,大大节省了手动输入的时间,同时也减少了人为错误的可能性。导入过程简单快捷,是批量更新商品过渡库信息的理想选择,特别适合需要处理大量数据的业务场景。这不仅提高了工作效率,也确保了商品过渡库信息的准确性和及时性,为您的库存管理和商品流转提供了坚实的数据基础。

在商品过渡库管理页面中,您拥有一个高效的“批量导入修改”功能,它使您能够通过点击这个选项来一次性更新多条商品过渡库的信息。为了确保数据的一致性和准确性,请按照官方提供的Excel模板来编辑您的商品过渡库数据。这个模板是特别设计的,旨在帮助您高效地整理商品过渡库的名称、状态、存储条件以及其他关键的库存信息。
在准备Excel文件时,请留意文件大小需小于2M,这是为了确保上传过程的流畅性和系统的响应速度。同时,每个Excel文件中包含的商品过渡库数据条目数不应超过1000条,这个限制有助于保持数据的可管理性和上传的高效性。
通过这种方式,您可以迅速地将大量商品过渡库数据导入系统,极大地节省了手动输入的时间,并减少了人为错误的可能性。批量导入操作简便快捷,是大规模更新商品过渡库信息的理想选择,特别适合需要处理大量数据的业务场景。这不仅提高了工作效率,也确保了商品过渡库信息的准确性和及时性,为您的库存管理和商品流转提供了坚实的数据基础。
在商品过渡库管理页面中,您拥有一项便捷的“导出商品过渡库”功能,它使您能够通过简单的点击操作,将所有商品过渡库的名称及其他相关信息一键导出。这个功能特别适用于需要对商品过渡库数据进行备份、分析或与团队成员共享的情况。通过点击“导出商品过渡库”,系统将生成一个包含所有商品过渡库名称的详尽列表,可能还包括每个过渡库的详细描述、存储位置、容量等关键信息。
导出操作简便快捷,能够帮助您高效地管理商品过渡库信息,确保数据的完整性和时效性。无论是进行库存盘点、市场分析还是制定物流策略,这个工具都能为您提供强有力的数据支持,让您的工作更加得心应手。导出的文件将包含所有商品过渡库的详细信息,便于您进行进一步的数据处理和决策制定,从而优化您的库存管理和商品流转效率。

在商品过渡库管理页面中,您可以通过点击“添加商品过渡库”按钮来扩展您的库存管理系统。这个直观的操作将引导您进入一个表单,在这里,您可以详尽地输入商品过渡库的相关信息,包括过渡库的名称、客户等关键数据。
通过准确填写这些信息,您不仅能够确保商品过渡库数据的完整性,还能为后续的库存管理、物流规划和采购决策提供准确的基础数据。一旦所有信息输入完毕,您只需提交表单,新的商品过渡库及其相关的供应商信息便会被添加到您的系统中,从而使得商品过渡库信息得到有效的组织和管理。
这一流程旨在简化商品过渡库及其供应商信息的添加工作,提高工作效率,确保商品过渡库信息的准确性和及时更新,为您的业务运营提供坚实的数据支持。

在商品过渡库管理页面中,您拥有一个灵活的“编辑”功能,它使您能够通过点击这个选项来对商品过渡库的详细信息进行修改和更新。这个界面为您提供了一个直观的操作平台,让您能够输入和调整商品过渡库的关键信息,包括过渡库的名称、商品等。
通过这个编辑功能,您可以轻松地更新商品过渡库及其供应商信息,确保您的库存管理系统始终保持最新和准确。无论是更改商品过渡库的描述、调整存储策略,还是优化供应商选择,这个功能都能为您提供便捷的操作。
编辑完成后,只需保存更改,商品过渡库及其供应商的信息便会即时更新,确保您的商品过渡库管理数据库始终保持最新状态,从而提高商品管理和物流调度的效率和准确性。这一流程旨在简化商品过渡库信息的编辑工作,提高工作效率,同时确保商品过渡库信息的准确性和及时性,为您的业务决策提供坚实的数据支持。

在商品过渡库管理页面中,您拥有对商品过渡库条目进行最终处理的权限。若您决定需要从记录中移除某个商品过渡库,可以通过点击“删除”按钮来执行此操作。此时,系统会弹出一个删除确认提示对话框,以确保您的操作是经过深思熟虑的。在这个对话框中,您有机会再次审视您的决定,并选择“确定”以永久移除该商品过渡库记录,或者选择“取消”以保留该商品过渡库的信息。
请谨慎对待这一步骤,因为一旦您点击“确定”并继续执行删除操作,该商品过渡库的所有信息将被永久删除,且无法恢复。这意味着所有与该商品过渡库相关的数据,包括其存储的商品信息、流转记录以及与供应商的关联信息等,都将从您的系统中彻底移除。
因此,在执行删除操作前,请确保已经做好了所有必要的备份,或确认不再需要该商品过渡库的任何信息。这一措施旨在保护您的数据完整性,避免因误操作而导致重要信息的不可逆损失,同时也确保了商品过渡库管理的严谨性和准确性。

在商品过渡库管理页面中,您拥有执行批量操作的便捷功能。若您需要移除多个商品过渡库条目,可以通过点击每个商品过渡库旁边的复选框来选中它们,随后点击“批量删除”按钮来一次性完成删除操作。这种批量处理方式极大地提升了管理效率,尤其适用于需要快速清理或更新大量库存记录的场景。
在执行此操作前,请确保您已经仔细审阅了所有选中的商品过渡库,以避免意外删除重要信息。一旦点击“批量删除”,所有选中的商品过渡库条目将被永久移除,且无法恢复。这意味着所有相关的商品信息、库存记录和历史数据都将从系统中彻底删除。
因此,执行此操作前,请再次确认这些商品过渡库确实不再需要,或已经做好了相应的数据备份。这一措施旨在保护您的数据安全,防止因误操作而导致关键信息的永久丢失,同时也确保了商品过渡库管理的严谨性和准确性。
在左侧的导航菜单中,您可以轻松定位到“订单”这一关键选项。轻轻点击后,您将进入一个专为订单管理设计的界面。在这里,您可以利用系统提供的高级搜索功能,根据订单名称、交易时间、订单号以及订单状态等多种条件进行精确的搜索和查询。无论是追踪特定订单的进展,还是筛选出在特定时间段内或特定状态下的所有订单,这个功能都能为您提供快速而准确的结果。
这种细致的搜索机制极大地方便了对订单的管理和监控,使您能够高效地跟踪和处理客户订单。
这一流程旨在简化订单数据的检索工作,使您能够更加专注于客户服务和订单履行的优化。通过精确的搜索查询,您可以快速获取所需信息,优化决策过程,加强与客户的沟通,从而提升整个订单管理的效率和效果。

在订单管理页面中,您将发现一个高效的“导入待发货订单”功能,它使您能够通过点击这个选项来批量添加待处理的订单信息。为了确保数据的一致性和准确性,请遵循官方提供的Excel模板来编辑您的订单数据。这个模板是特别设计的,旨在帮助您高效地整理订单的名称、交易时间、订单号、状态以及其他关键的订单详情。
在准备Excel文件时,请留意文件大小需>小于2M,这是为了确保上传过程的流畅性和系统的响应速度。同时,每个Excel文件中包含的订单数据条目数不应超过1000条,这个限制有助于保持数据的可管理性和上传的高效性。
通过这种方式,您可以快速地将大量待发货订单数据导入系统,大大节省了手动输入的时间,同时也减少了人为错误的可能性。导入过程简单快捷,是批量更新订单信息的理想选择,特别适合需要处理大量数据的业务场景。这不仅提高了工作效率,也确保了订单信息的准确性和及时性,为您的物流管理和客户服务提供了坚实的数据基础。

在订单管理页面中,您拥有一个专门的“导入订单快递单号”功能,它使您能够通过点击这个选项来批量更新订单的物流信息。为了确保数据的一致性和准确性,请按照官方提供的Excel模板来编辑您的订单快递单号信息。这个模板是特别设计的,旨在帮助您高效地整理每个订单的快递单号、发货信息以及其他关键的物流详情。
在准备Excel文件时,请留意文件大小需小于2M,这是为了确保上传过程的流畅性和系统的响应速度。同时,每个Excel文件中包含的订单数据条目数不应超过1000条,这个限制有助于保持数据的可管理性和上传的高效性。
通过这种方式,您可以快速地将大量订单的快递单号信息导入系统,大大节省了手动输入的时间,同时也减少了人为错误的可能性。导入过程简单快捷,是批量更新订单物流信息的理想选择,特别适合需要处理大量订单发货信息的业务场景。这不仅提高了工作效率,也确保了订单物流信息的准确性和及时性,为您的物流跟踪和客户沟通提供了坚实的数据基础。

在订单管理页面中,您将发现一个便捷的“导入订单销售价”功能,它使您能够通过点击这个选项来批量更新订单的销售价格信息。为了确保数据的精确性和一致性,请遵循官方提供的Excel模板来编辑您的订单销售价信息。这个模板是精心设计的,旨在帮助您高效地整理每个订单的销售价格、折扣信息以及其他相关的财务详情。
在准备Excel文件时,请留意文件大小需小于2M,这是为了确保上传过程的流畅性和系统的响应速度。同时,每个Excel文件中包含的订单数据条目数不应超过1000条,这个限制有助于保持数据的可管理性和上传的高效性。
通过这种方式,您可以快速地将大量订单的销售价信息导入系统,大大节省了手动输入的时间,同时也减少了人为错误的可能性。导入过程简单快捷,是批量更新订单销售信息的理想选择,特别适合需要处理大量订单财务信息的业务场景。这不仅提高了工作效率,也确保了订单销售信息的准确性和及时性,为您的财务管理和销售分析提供了坚实的数据基础。

在订单管理页面中,您拥有灵活的导出功能,允许您根据具体的业务需求进行定制化的数据处理。您可以通过点击“按供应商(发货模版)导出”、“按快递单号导出”或“导出订单”等选项,来筛选和导出订单信息。这些功能为您提供了强大的数据导出能力,使您能够根据供应商、快递单号等条件自定义导出订单数据。
这些导出选项不仅提高了数据处理的灵活性,还增强了对订单信息管理的精细度。您可以根据不同的业务场景,如供应商结算、物流跟踪或销售分析,来选择最合适的导出方式。自定义导出功能使您能够精确地选择需要的字段和记录,生成符合特定需求的报告,从而优化决策过程和提高工作效率。
无论是进行财务审计、客户服务还是供应链协调,这些导出工具都能为您提供强有力的支持,确保您能够快速获取所需信息,并根据这些数据做出更加明智的业务决策。自定义导出的灵活性和便捷性,让您在处理大量订单数据时更加得心应手,提升了整个订单管理流程的效率和效果。

在订单管理页面中,您可以通过点击“详情”按钮,深入探索每笔订单的详细情况。这一操作将为您展示订单的全面信息,包括订单的基本信息如订单号、金额、客户信息等。不仅如此,您还可以了解到与该订单紧密关联的各种数据,例如订单中涉及的商品品牌、所属的类目、发货状态以及供应商信息等。
这种详尽的信息展示使您能够对订单的每一个细节都有清晰的认识,从而更有效地进行订单处理和后续的供应链管理。无论是协调发货事宜、监控库存水平,还是与供应商沟通,这些信息都能为您提供强有力的支持。通过这种细致的信息管理,您可以确保订单的顺利执行,提升客户满意度,并优化整体的业务流程。



在订单管理页面中,您拥有一个专门的“售后”功能,它使您能够处理与订单相关的售后服务事宜。通过点击“售后”按钮,您将进入一个专为输入售后服务信息设计的表单。在这里,您可以详细记录和更新每笔订单的售后服务状态,包括但不限于退货原因、换货需求、维修详情以及其他相关的客户服务信息。
这个界面为您提供了一个直观的操作平台,让您能够精确地输入和跟踪售后服务的每一个环节。无论是处理客户的退货请求、记录产品的维修历史,还是更新换货的进度,这个功能都能为您提供便捷的操作。在输入所有必要的售后服务信息后,您只需提交表单,系统便会记录并更新订单的售后服务状态,确保您的售后服务流程既高效又有序。
通过这种方式,您可以确保售后服务的每个细节都被妥善处理,同时保持客户满意度和品牌形象。这一流程旨在简化售后服务工作,提高工作效率,同时确保售后服务信息的准确性和及时性,为您的客户关系管理和业务决策提供坚实的数据支持。

在订单管理页面中,您可以通过点击“单号”按钮,进入一个专门的界面来输入和管理订单的快递信息。这个界面为您提供了一个简洁而直观的操作平台,让您能够详细记录每笔订单的物流详情,包括快递公司名称、快递单号以及其他与发货相关的重要信息。
在输入这些信息时,请确保数据的准确性和完整性,这对于后续的物流跟踪和客户通知至关重要。您可以在这里填写快递单号,选择合作的快递服务商,甚至可以添加特定的物流说明,以确保货物能够安全、准时地送达客户手中。一旦所有必要的快递信息输入完毕,您只需点击提交,系统便会更新订单状态,并将这些信息同步到相关的物流渠道。
通过这种方式,您可以有效地管理订单的发货流程,提高物流效率,同时确保客户能够及时获得他们的订单状态更新。这一流程旨在简化订单发货的管理,提高工作效率,同时确保发货信息的准确性和及时性,为您的物流协调和客户服务提供了坚实的数据支持。

在订单管理页面中,您拥有一个便捷的“编辑”功能,它使您能够通过点击这个选项来对订单的详细信息进行修改和更新。这个界面为您提供了一个直观的操作平台,让您能够输入和调整订单的关键信息,包括订单的收货地址、商品规格、数量、价格等。此外,您还可以对订单的供应商信息进行再次选择和修改,包括更换供应商或更新供应商的联系信息、供货价格等,这对于优化供应链管理、提高采购效率和确保商品供应稳定性至关重要。
通过这个编辑功能,您可以轻松地更新订单及其供应商信息,确保您的订单管理系统始终保持最新和准确。无论是更改订单的配送细节、调整商品配置,还是优化供应商选择,这个功能都能为您提供便捷的操作。
编辑完成后,只需保存更改,订单及其供应商的信息便会即时更新,确保您的订单管理数据库始终保持最新状态,从而提高订单处理的效率和准确性。这一流程旨在简化订单信息的编辑工作,提高工作效率,同时确保订单信息的准确性和及时性,为您的业务决策提供坚实的数据支持。

在订单管理页面中,您拥有对订单记录进行最终编辑的权限。若您决定需要从系统中移除某笔订单,可以通过点击“删除”按钮来执行此操作。此时,系统会弹出一个删除确认提示对话框,以确保您的操作是经过深思熟虑的。在这个对话框中,您有机会再次审视您的决定,并选择“确定”以永久移除该订单记录,或者选择“取消”以保留该订单的信息。
请谨慎对待这一步骤,因为一旦您点击“确定”并继续执行删除操作,该订单的所有信息将被永久删除,且无法恢复。这意味着所有与该订单相关的数据,包括订单详情、客户信息、支付记录以及物流跟踪等,都将从您的系统中彻底移除。
因此,在执行删除操作前,请确保已经做好了所有必要的备份,或确认不再需要该订单的任何信息。这一措施旨在保护您的数据完整性,避免因误操作而导致重要信息的不可逆损失,同时也确保了订单管理的严谨性和准确性。

在订单管理页面中,您拥有强大的批量操作功能,它极大地提升了您处理大量订单时的工作效率。通过点击每个订单左侧的复选框,您可以选中多个订单,然后点击“批量操作”按钮,从而对这些订单进行集中处理。这一功能包括但不限于批量修改订单金额、批量更新订单状态、批量更换供应商信息、批量创建售后服务记录,以及批量删除订单等。
这些批量操作为您提供了一个快速响应订单变更的途径,使您能够一次性处理多个订单的相关事宜,节省宝贵的时间。无论是应对促销活动后的订单价格调整,还是处理大量订单的发货状态更新,或是统一管理售后服务的创建,这些批量操作都能让您的工作变得更加高效和有序。
请在执行这些批量操作前仔细确认您的选择,以确保您的操作准确无误。这些功能旨在简化订单处理流程,提高订单管理的灵活性和响应速度,确保您的订单管理既高效又准确,满足您在快节奏商业环境中的需求。

在左侧的导航菜单中,您可以轻松定位并点击“售后”这一选项,进入一个专为售后服务管理设计的界面。在这里,您将获得一个强大的搜索工具,它允许您根据申请时间、订单号、供应商、客户、收货人以及售后状态等多个维度进行精确的搜索和查询。这一功能特别适用于在庞大的售后服务记录中迅速定位特定条目,无论是追踪某个客户的售后进展,还是监控供应商的售后表现,或是审查特定时间段内的售后案件。
通过这样的精细化搜索机制,您可以有效地管理和监控售后服务的每一个环节,从而提升客户满意度和服务质量。这一流程旨在简化售后数据的检索工作,使您能够更加专注于售后服务的优化和客户关系的维护。通过精确的搜索查询,您可以快速获取所需信息,优化决策过程,加强与客户和供应商的沟通,从而提升整个售后服务管理的效率和效果。

在售后管理页面中,您拥有一个灵活的“导出售后”功能,它使您能够根据具体的业务需求和条件,自定义并导出订单的售后服务信息。这个功能为您提供了一个直观的操作平台,让您能够选择特定的字段和记录,生成符合特定需求的售后报告。无论是基于申请时间、订单号、供应商信息、客户详情、收货人身份还是售后状态,您都可以根据这些条件来筛选和定制您的数据导出。
这种自定义导出功能不仅提高了数据处理的灵活性,还增强了对售后服务信息管理的精细度。您可以根据不同的业务场景,如客户服务报告、供应商绩效评估或内部审计,来选择最合适的导出方式。自定义导出功能使您能够精确地选择需要的字段和记录,生成符合特定需求的报告,从而优化决策过程和提高工作效率。
无论是进行财务审计、客户服务还是供应链协调,这些导出工具都能为您提供强有力的支持,确保您能够快速获取所需信息,并根据这些数据做出更加明智的业务决策。自定义导出的灵活性和便捷性,让您在处理大量售后数据时更加得心应手,提升了整个售后服务管理流程的效率和效果。

在售后管理页面中,您可以通过点击“详情”按钮,深入查看订单售后服务的全貌。这一操作将为您展示订单售后的基本信息,包括但不限于售后申请的时间、涉及的商品详情、客户反馈等。更进一步,您还可以洞察到与售后服务紧密关联的多个维度信息,例如商品所属的品牌、分类(类目)、发货记录以及供应商详情等。
这种详尽的信息展示不仅帮助您全面理解售后服务的具体情况,还为您提供了商品流通的全链条视图,从而更有效地管理和协调售后服务流程。无论是处理客户的退换货请求、分析商品的售后问题,还是与供应商沟通解决方案,这些信息都能为您提供强有力的支持。通过这种细致的信息管理,您可以确保售后服务的每个环节都能得到妥善处理,同时提升客户满意度和品牌信誉。

在售后管理页面中,您将发现一个专门的“售后”区域,它为您提供了一个便捷的入口来处理所有与售后服务相关的事宜。当您点击这个选项时,系统将引导您进入一个表单,在这里,您可以详细输入与订单售后相关的各类信息。这包括但不限于售后申请的具体原因、期望的解决方案等。
通过精确填写这些信息,您能够确保售后服务请求被准确记录和及时处理。这个表单的设计旨在收集所有必要的售后信息,以便售后服务团队能够高效地响应客户的需求,并采取相应的服务措施。无论是处理退货、换货还是维修请求,这个输入过程都是售后服务流程中的关键步骤,它确保了客户的问题能够得到专业的关注和解决。
这个功能不仅提高了售后服务的响应速度,也增强了客户体验,使得售后服务管理变得更加系统化和专业化。通过这种方式,您可以确保每一项售后服务都能够得到适当的跟踪和管理,从而维护客户满意度和品牌忠诚度。

在售后管理页面中,“编辑”功能,它使您能够通过点击这个选项来对售后服务记录进行细致的修改和更新。这个界面为您提供了一个直观的操作平台,让您能够输入和调整售后服务的关键财务信息,包括销售价格、成本价格以及实际数量等。这些信息对于确保售后服务的准确性和财务核算至关重要。
此外,您还可以对售后服务涉及的供应商信息进行再次选择和修改,包括更换供应商或更新供应商的联系信息、供货价格等,这对于优化供应链管理、提高采购效率和确保商品供应稳定性非常重要。
通过这个编辑功能,您可以轻松地更新售后服务及其供应商信息,确保您的售后服务管理系统始终保持最新和准确。无论是调整售后价格策略、更新库存数量,还是优化供应商选择,这个功能都能为您提供便捷的操作。
编辑完成后,只需保存更改,售后服务及其供应商的信息便会即时更新,确保您的售后服务管理数据库始终保持最新状态,从而提高售后服务处理的效率和准确性。这一流程旨在简化售后服务信息的编辑工作,提高工作效率,同时确保售后服务信息的准确性和及时性,为您的业务决策提供坚实的数据支持。

在售后管理页面中,您拥有对售后服务记录进行最终处理的权限。若您决定需要从系统中移除某条售后服务记录,可以通过点击“删除”按钮来执行此操作。此时,系统会弹出一个删除确认提示对话框,以确保您的操作是经过深思熟虑的。在这个对话框中,您有机会再次审视您的决定,并选择“确定”以永久移除该售后服务记录,或者选择“取消”以保留该记录。
请谨慎对待这一步骤,因为一旦您点击“确定”并继续执行删除操作,该售后服务记录的所有信息将被永久删除,且无法恢复。这意味着所有与该售后服务相关的数据,包括客户的售后请求、处理历史和解决方案等,都将从您的系统中彻底移除。
因此,在执行删除操作前,请确保已经做好了所有必要的备份,或确认不再需要该售后服务记录的任何信息。这一措施旨在保护您的数据完整性,避免因误操作而导致重要信息的不可逆损失,同时也确保了售后服务管理的严谨性和准确性。

在售后管理页面中,您拥有一项高效的批量处理功能,它使您能够通过点击相应的复选框来选中多个售后服务记录,然后通过点击“批量操作”按钮来执行集中处理。这一功能包括但不限于批量修改售后服务状态、批量删除记录以及批量作废操作,为您提供了强大的订单售后批量管理能力。
这些批量操作极大地提升了处理大量售后服务请求的效率,尤其是在高峰期间或处理相似请求时。您可以轻松地对选中的多个售后服务记录进行状态更新,如从“待处理”变更为“已完成”,或者将不再需要的记录标记为作废,甚至彻底删除它们。这些操作都可以通过简单的点击和确认来完成,大大减少了手动处理的时间和潜在的错误。
请在执行这些批量操作前仔细检查您的选择,以确保您的操作准确无误。这些功能旨在简化售后服务流程,提高订单管理的灵活性和响应速度,确保您的售后服务既高效又准确,满足您在快节奏商业环境中的需求。

在左侧的导航菜单中,您可以轻松地定位并点击“财务”这一关键选项,进入一个专为财务管理设计的界面。在这里,您将获得一个强大的搜索工具,它允许您根据交易时间、订单号、商品名称、客户信息、供应商、快递号、客户对账状态以及供应商对账状态等多个维度进行精确的搜索和查询。这一功能特别适用于在复杂的财务记录中迅速定位特定条目,无论是追踪某笔交易的详细情况,还是监控客户和供应商的对账状态。
通过这样的精细化搜索机制,您可以有效地管理和监控财务的每一个环节,从而提升财务管理的透明度和效率。这一流程旨在简化财务数据的检索工作,使您能够更加专注于财务分析和决策优化。通过精确的搜索查询,您可以快速获取所需信息,优化决策过程,加强与客户和供应商的沟通,从而提升整个财务管理的效率和效果。

在财务管理页面中,您拥有一个便捷的“导入客户对账”功能,它使您能够通过点击这个选项来批量添加客户对账信息。为了确保数据的一致性和准确性,请遵循官方提供的Excel模板来编辑您的订单对账数据。这个模板是特别设计的,旨在帮助您高效地整理订单的交易时间、订单号、商品名称、客户信息以及其他与对账相关的财务详情。
在准备Excel文件时,请留意文件大小需小于2M,这是为了确保上传过程的流畅性和系统的响应速度。同时,每个Excel文件中包含的订单数据条目数不应超过1000条,这个限制有助于保持数据的可管理性和上传的高效性。
通过这种方式,您可以快速地将大量客户对账数据导入系统,大大节省了手动输入的时间,同时也减少了人为错误的可能性。导入过程简单快捷,是批量更新客户对账信息的理想选择,特别适合需要处理大量数据的业务场景。这不仅提高了工作效率,也确保了客户对账信息的准确性和及时性,为您的财务管理和审计提供了坚实的数据基础。

在财务管理页面中,您将发现一个高效的“导入供应商对账”功能,它使您能够通过点击这个选项来批量处理供应商对账信息。为了确保数据的一致性和准确性,请按照官方提供的Excel模板来编辑您的订单对账数据。这个模板是精心设计的,旨在帮助您高效地整理订单的交易细节、订单号、商品名称、供应商信息以及其他与供应商对账相关的财务信息。
在准备Excel文件时,请留意文件大小需小于2M,这是为了确保上传过程的流畅性和系统的响应速度。同时,每个Excel文件中包含的订单数据条目数不应超过1000条,这个限制有助于保持数据的可管理性和上传的高效性。
通过这种方式,您可以快速地将大量供应商对账数据导入系统,大大节省了手动输入的时间,同时也减少了人为错误的可能性。导入过程简单快捷,是批量更新供应商对账信息的理想选择,特别适合需要处理大量数据的业务场景。这不仅提高了工作效率,也确保了供应商对账信息的准确性和及时性,为您的财务管理和审计提供了坚实的数据基础。

在财务管理页面中,您拥有一个灵活的“导出对账”功能,它使您能够根据具体的业务需求和条件,自定义并导出对账信息。这个功能为您提供了一个直观的操作平台,让您能够选择特定的字段和记录,生成符合特定需求的对账报告。无论是基于交易时间、订单号、商品名称、客户信息、供应商详情、快递号,还是客户和供应商的对账状态,您都可以根据这些条件来筛选和定制您的数据导出。
这种自定义导出功能不仅提高了数据处理的灵活性,还增强了对账信息管理的精细度。您可以根据不同的业务场景,如财务审计、供应商结算、客户账单核对,来选择最合适的导出方式。自定义导出功能使您能够精确地选择需要的字段和记录,生成符合特定需求的报告,从而优化决策过程和提高工作效率。
无论是进行内部审计、与供应商或客户的财务沟通,还是进行月末的账目结算,这些导出工具都能为您提供强有力的支持,确保您能够快速获取所需信息,并根据这些数据做出更加明智的业务决策。自定义导出的灵活性和便捷性,让您在处理复杂的财务数据时更加得心应手,提升了整个财务管理流程的效率和效果。

在财务管理页面中,您可以通过点击“详情”按钮,深入洞察财务对账的详尽信息。这一操作将为您展示财务对账的基本信息,包括但不限于对账日期、涉及的金额、交易明细等关键财务数据。更进一步,您还可以获取与财务对账紧密相关的其他业务信息,例如关联的品牌、商品所属的类目、发货记录以及供应商信息等。
这种全面的信息展示不仅帮助您全面理解财务对账的具体情况,还为您提供了商品流通和供应链的全貌,从而更有效地进行财务管理和决策。无论是分析成本、监控库存还是评估供应商绩效,这些信息都能为您提供强有力的支持。通过这种细致的信息管理,您可以确保财务管理的每个环节都能得到妥善处理,同时提升业务运营的透明度和效率。

在财务管理页面中,您可以通过点击“客户对账”选项,进入一个专为处理客户对账信息设计的界面。在这里,您可以详细输入和记录与客户对账相关的所有财务数据。这包括但不限于客户的交易明细、应付款项、已付款项、未结余额等关键财务信息。这些信息对于确保账目的准确性、及时性以及与客户的财务透明度至关重要。
通过这个界面,您可以精确地输入客户的对账信息,确保每一笔交易都能得到正确的记录和核对。无论是处理日常的账务核对,还是准备月末的财务报表,这个功能都能为您提供便捷的操作。在输入所有必要的客户对账信息后,系统将帮助您跟踪和管理客户的财务状况,确保双方的账目一致,从而维护良好的客户关系和企业的财务健康。这一流程旨在简化客户对账的工作,提高工作效率,同时确保客户对账信息的准确性和及时性,为您的财务决策提供坚实的数据支持。

在财务管理页面中,您可以通过点击“供应商对账”功能,它使您能够通过点击这个选项来详细记录和管理与供应商之间的财务交易。在这个界面中,您可以输入和更新供应商对账的关键信息,包括但不限于应付账款、已付款项、对账周期以及任何折扣或附加费用等。
这些信息对于维护与供应商的良好合作关系、确保供应链的稳定性以及优化企业的现金流管理至关重要。通过精确地输入供应商对账信息,您可以确保每一笔交易都得到正确的记录和核对,从而避免潜在的财务风险和误解。
此功能不仅提高了与供应商对账的效率,还增强了财务管理的透明度和准确性。无论是处理定期的账务核对,还是进行财务分析和规划,这个工具都能为您提供强有力的支持,确保您能够快速获取所需信息,并根据这些数据做出更加明智的业务决策。自定义导出的灵活性和便捷性,让您在处理复杂的财务数据时更加得心应手,提升了整个财务管理流程的效率和效果。

在财务管理页面中,您拥有一项便捷的批量处理功能,它使得对多个财务条目的状态更新变得轻而易举。通过点击每条记录旁边的复选框,您可以选中多个客户或供应商的对账条目,然后通过点击“批量操作”按钮,集中处理这些选中的条目。这一功能包括批量修改客户对账状态和批量修改供应商对账状态,为您提供了强大的批量编辑能力。
这些批量操作极大地提升了处理大量财务数据的效率,尤其是在需要统一更新多个账户的对账状态时。您可以轻松地将多个客户的对账状态从“未对账”更新为“已对账”,或者将供应商的对账状态从“待确认”更改为“已结算”。这些操作都可以通过简单的点击和确认来完成,大大减少了手动处理的时间和潜在的错误。
请在执行这些批量操作前仔细检查您的选择,以确保您的操作准确无误。这些功能旨在简化财务管理流程,提高订单管理的灵活性和响应速度,确保您的财务数据既高效又准确,满足您在快节奏商业环境中的需求。

在左侧的导航菜单中,您可以轻松地定位并点击“经营”这一选项,进而深入到“统计”子菜单。这里,您将进入一个专为业务经营数据分析设计的界面。该界面提供了强大的统计功能,允许您根据时间、类型和客户等多个维度进行细致的数据汇总和分析。您不仅可以查看不同时间段和类型的业务数据,还可以根据客户维度来深入分析客户行为和业务趋势。
此外,该统计功能还包含了与同时期进行环比分析的能力,使您能够评估业务表现的连续性和发展趋势。这种分析对于识别业务增长点、优化营销策略和预测未来市场动向至关重要。完成统计分析后,您还可以将这些关键数据导出,以便进行进一步的数据处理或报告编制。
这一流程旨在简化复杂的业务数据分析工作,使您能够更加直观地理解经营状况,并基于数据做出更加精准的商业决策。导出功能为您提供了灵活性,让您可以轻松地将数据整合到您的报告或演示文稿中,提升了整个数据分析和管理的效率和效果。

在左侧的导航菜单中,您可以通过点击“经营”然后选择“排行”选项,进入一个专为业务分析和决策支持设计的界面。这里,您将发现一个功能强大的排行分析工具,它使您能够根据不同的时间周期、商品类型以及客户维度,对商品、类目、品牌、客单价和供应商等多个关键业务指标进行深入的排行分析。
通过这个工具,您可以轻松地识别出销售表现最佳的SKU、最受欢迎的品牌、增长最快的类目,以及表现最佳的供应商等,从而洞察市场趋势和客户需求。这种多维度的分析对于优化库存管理、制定营销策略和提升客户满意度具有重要意义。
完成排行分析后,您还可以将这些关键数据导出,以便进行进一步的深入分析或整合到您的业务报告中。这一流程旨在简化复杂的数据分析工作,使您能够更加直观地理解业务表现,并基于数据做出更加精准的商业决策。导出功能为您提供了灵活性,让您可以轻松地将数据整合到您的报告或演示文稿中,提升了整个数据分析和管理的效率和效果。

在左侧的导航菜单中,您可以便捷地定位到“营销”这一核心功能区,并进一步选择“项目”选项,进入一个专为营销项目管理设计的界面。在这里,您将获得一个高效的查询工具,它使您能够根据项目名称、当前状态以及隐私状态等多个关键维度进行细致的搜索和查询。无论是追踪特定营销项目的最新进展,还是筛选处于特定状态或隐私级别的项目列表,这个功能都能为您提供快速而准确的结果。
通过这样的精细化查询机制,您可以有效地管理和监控营销项目的每一个环节,从而提升项目管理的透明度和效率。这一流程旨在简化营销项目数据的检索工作,使您能够更加专注于项目执行和策略优化。通过精确的查询,您可以快速获取所需信息,优化决策过程,加强跨部门协作,从而提升整个营销活动的效率和效果。

在项目管理页面中,您可以通过点击“查看”按钮,轻松访问项目的基本信息。这一操作将为您展示项目的详细概览,包括项目的名称、描述、目标、项目负责人等关键信息。这些基本信息对于理解项目的全貌、跟踪进度和协调资源至关重要。
点击“查看”后,您将获得一个清晰的项目信息面板,这里汇总了项目的所有核心细节,让您能够一目了然地掌握项目的基本情况。
此外,查看项目的基本信息也是与团队成员沟通和报告项目状态的重要依据。通过这种方式,您可以确保所有相关方都对项目的关键信息有清晰的认识,从而提高团队协作的效率和项目执行的成功率。这一功能不仅提高了项目管理的透明度,也为您的决策提供了坚实的数据支持。

在项目管理页面中,您拥有创建新项目的能力和权限。通过点击页面上的“新建项目”按钮,您将进入一个专门的表单页面,在这里,您可以输入所有与新项目相关的详细信息。这包括项目的名称、目标、详细描述、预期的开始和结束日期、项目团队成员分配、资源需求以及其他任何对项目成功至关重要的特定信息。
这个新建项目的过程旨在帮助您系统地规划和管理项目的每一个细节,确保项目从一开始就有明确的方向和计划。通过准确填写这些信息,您不仅能够为项目团队提供清晰的指导和期望,还能为项目的后续执行和监控打下坚实的基础。一旦所有必要的项目信息被输入并提交,新项目就会被正式创建并加入到项目管理系统中,供所有相关人员访问和协作。
这个功能不仅提高了项目创建的效率,也确保了项目信息的准确性和完整性,为您的项目规划和执行提供了强有力的支持。通过这种方式,您可以确保每个项目都能在有序和受控的环境中启动和进行,从而提高项目成功率。

在项目管理页面中,您拥有灵活的编辑功能,只需点击“编辑”按钮,即可对项目的相关详细信息进行修改和更新。这个界面为您提供了一个直观的操作平台,让您能够输入和调整项目的关键信息,包括项目的名称、目标、详细描述、预期的开始和结束日期、项目团队成员分配、资源需求以及其他任何对项目成功至关重要的特定信息。
通过这个编辑功能,您可以轻松地更新项目信息,确保项目的细节与当前的业务需求和战略目标保持一致。无论是微调项目的范围、更新进度计划,还是调整资源分配,这个功能都能为您提供便捷的操作。编辑完成后,只需保存更改,项目的信息便会即时更新,确保项目管理数据库始终保持最新状态,从而提高项目执行的效率和准确性。
这一流程旨在简化项目信息的编辑工作,提高工作效率,同时确保项目信息的准确性和及时性,为您的项目规划和执行提供了坚实的数据支持。通过这种方式,您可以确保每个项目都能在有序和受控的环境中进行,从而提高项目成功率。

在项目管理页面中,您拥有全面的团队管理功能,只需点击“成员”选项,即可对项目团队成员进行全方位的管理。这个界面为您提供了一个直观的操作平台,让您能够轻松地添加新成员、编辑现有成员信息,或是删除不再需要参与项目的成员。
通过这个功能,您可以根据项目需求和进度,灵活地调整团队构成,确保每个成员的角色和职责都与项目目标相匹配。编辑成员信息时,您可以更新他们的工作状态、调整任务分配或更改职责描述;删除成员时,您可以从项目团队中移除那些已经完成任务或因其他原因需要离开项目的成员。
这个成员管理功能不仅提高了项目团队管理的效率,也确保了团队信息的准确性和及时性,为您的项目协调和资源分配提供了坚实的数据支持。通过这种方式,您可以确保项目团队始终保持最佳的工作状态,从而提高项目执行的效率和成功率。

在项目管理页面中,您将发现一个关键的“配置”选项,它允许您对项目的核心任务参数进行细致的调整。通过点击“配置”,您可以进入一个专门的界面,在这里,您可以设定和修改项目任务的状态、分组、标签以及级别等关键属性。这些设置不仅定义了任务的基本属性,而且对于后续的任务跟踪、监控和统计分析具有重要影响。
您的配置选择将直接影响到任务的组织结构和优先级排序,进而影响到团队成员对任务的理解和执行。例如,任务状态可以帮助团队了解当前的工作进度,而任务分组和标签则有助于对任务进行分类和快速检索。任务级别则确保了重要和紧急的任务能够得到优先处理。
由于这些设置与任务相关的统计分析紧密关联,它们将决定数据分析的准确性和可靠性。因此,在进行操作时,请您务必谨慎并认真对待每一个选项,确保每一项设置都符合项目的实际需求和目标。正确的配置将为项目团队提供清晰的指导,优化工作流程,并最终提高项目的整体效率和成功率。

在项目管理页面中,您可以通过点击“报表”选项,进入一个强大的多维度统计分析界面。这里,您将能够对项目进行深入的数据挖掘和分析,涵盖从任务分组、任务状态、优先级、任务标签、创建人到负责人等多个关键维度。这些维度的统计分析为您提供了一个全面的项目视图,帮助您洞察项目进度、资源分配、任务优先级和责任分配等关键信息。
通过这些细致的分析,您可以识别项目中的瓶颈、监控任务完成情况、评估团队绩效,并根据数据驱动的见解做出更加明智的决策。例如,您可以查看哪些任务标签出现频率最高,哪些任务状态导致延迟,或者哪些负责人承担了最多的工作量。这些信息对于优化项目管理流程、提高团队效率和确保项目按时交付至关重要。
报表功能的设计旨在为您提供一个直观、灵活的工具,以便您能够根据不同的分析需求和业务场景,快速获取和解读项目数据。这不仅提高了项目管理的透明度,也为您的项目决策提供了坚实的数据支持,确保项目目标的实现更加高效和有序。

在项目管理页面中,您拥有对项目进行最终处理的能力。若您决定需要从系统中彻底移除某个项目,可以通过点击“删除”按钮来执行此操作。此时,系统会弹出一个删除确认提示对话框,以确保您的操作是经过深思熟虑的。在这个对话框中,您有机会再次审视您的决定,并选择“确定”以永久移除该项目,或者选择“取消”以保留该项目的信息。
请谨慎对待这一步骤,因为一旦您点击“确定”并继续执行删除操作,该项目的所有信息,包括其相关的任务、文档、讨论和历史记录等,将被永久删除,且无法恢复。这意味着所有与该项目相关的数据将从您的系统中彻底消失,无法找回。
因此,在执行删除操作前,请确保已经做好了所有必要的备份,或确认不再需要该项目的任何信息。这一措施旨在保护您的数据完整性,避免因误操作而导致重要信息的不可逆损失,同时也确保了项目管理的严谨性和准确性。

在界面左侧的导航菜单中,您可以轻松地点击“营销”选项,随后选择“任务”子菜单。在这里,您将能够利用任务名称进行精确搜索,快速定位到您所需的具体任务。此外,您还可以通过点击下拉菜单来切换不同的项目,以便查看各个项目下的任务列表。为了使任务管理更加高效,系统支持根据您的项目配置,对任务进行排序、分组以及层级化显示,使得任务的组织和查看更加直观和有序。
这样的设计不仅提高了工作效率,也使得任务管理变得更加灵活和个性化。

在任务管理页面中,您将发现一个强大的排序功能,它允许您从多个维度对任务进行细致的排序。您可以选择按照任务的创建时间来追溯它们的起源,或者根据更新时间来查看最新的进展。此外,您还可以依据截止时间来优先处理那些迫在眉睫的任务,或者按照开始时间来规划即将开始的工作。
完成时间的排序功能可以帮助您回顾任务的完成效率,而任务状态的排序则让您快速把握当前任务的进度。任务标签和优先级的排序更是让您能够根据任务的性质和重要性进行分类管理。这些排序选项的多样性和灵活性,使得您可以根据不同的工作需求和个人偏好,高效地组织和优化您的任务列表。

在任务管理页面中,您可以通过点击“分组”功能,实现从多个维度对任务进行细致的分组展示。这一功能让您能够根据自定义分组来组织任务,满足特定的项目管理需求。您还可以根据任务的负责人和创建人来分组,这样可以快速识别和追踪各个成员的工作进度和责任范围。
此外,任务状态的分组显示能够帮助您区分任务的当前阶段,无论是待办、进行中还是已完成。任务标签和优先级的分组则为您提供了一种基于任务特性和重要性的分类方式,使得您可以更有针对性地关注和处理任务。这种灵活的分组机制不仅提升了任务管理的效率,也使得任务的可视化和组织更加符合您的个人或团队的工作流程。

在任务管理页面中,您可以通过点击“层级”选项,实现任务的多级别展示,从而更清晰地把握项目的宏观结构和细节。该功能允许您从1级至6级不同层级查看任务,每个层级都代表着任务的不同深度和复杂度。1级任务通常是最高级别的概览,而随着层级的深入,您将逐步揭示更具体的子任务和细节。
这种层级化的视图不仅有助于您快速理解任务的总体框架,还能让您深入到每个任务的具体执行层面。通过这样的层级显示,您可以更有效地管理和分配资源,确保每个任务都能得到适当的关注和处理。这种细致的层级划分,使得任务管理更加有序,同时也增强了任务执行的透明度和可控性。

在任务管理页面中,您可以通过点击页面上的“新建任务”按钮来创建一个新的任务条目。这个按钮通常位于页面的显眼位置,方便您快速启动任务创建流程。点击后,您将进入一个简洁明了的表单,在这里,您可以输入所有与新任务相关的详细信息。这包括任务的标题、详细描述、指定的截止日期、优先级、负责人、参与成员等关键信息。
您还可以添加任务标签以便于分类和搜索,以及设置提醒和通知以确保任务按时完成。通过这些细致的输入,您不仅能够确保任务的完整性和清晰性,还能帮助团队成员更好地理解任务要求和目标。这样的创建过程旨在简化任务管理,提高工作效率,确保每个任务都能得到妥善的规划和执行。

在任务管理页面中,您将发现每个任务条目旁边都配备了一个“任务名称选项卡片”按钮,这是一个便捷的功能,允许您对任务的相关信息进行修改和更新。点击这个按钮后,您将进入一个详细的编辑界面,在这里,您可以对任务的各个方面进行调整,包括但不限于任务的标题、描述、截止日期、优先级、负责人、参与成员等。
您还可以根据需要添加或修改任务标签,以便于后续的分类和检索。编辑功能的设计旨在为您提供灵活性,使得任务可以根据项目进展或团队需求进行实时更新,确保任务信息的准确性和时效性。通过这种方式,您可以保持任务列表的动态更新,以适应不断变化的工作流程和项目需求,从而提高整个团队的工作效率和任务完成的质量。

在任务管理页面中,您可以通过点击任务标签旁边的“子任务”选项,来展开每个任务的详细结构。这一功能允许您为每个任务创建无限级别的子任务,从而实现任务的深度管理和细化分工。通过这种方式,您可以将复杂的任务分解成更小、更易管理的部分,每个子任务都可以拥有自己的截止日期、优先级和责任人,确保任务的每个环节都得到妥善的安排和执行。
这种无限级别的子任务创建机制,不仅有助于提高任务的组织性和透明度,还使得团队成员能够更清晰地理解自己的工作职责和任务进度。这样的功能设计,旨在帮助项目管理者和团队成员更有效地追踪任务进展,优化工作流程,确保项目目标的顺利实现。

在任务管理页面中,您可以通过点击任务标签旁边的“附件”选项,轻松地为任务添加相关的附件和文档。这个功能为您提供了一个便捷的界面,允许您上传、查看和管理与特定任务相关的所有文件和文档。无论是项目报告、设计图纸、会议记录还是其他重要文件,您都可以将它们作为附件附加到相应的任务上,确保所有相关信息都能集中存储和管理。
这样的设计不仅提高了文件的可检索性,还加强了任务的文档化管理,使得团队成员能够快速访问到他们需要的资料,从而提高工作效率和协作的流畅性。通过这种方式,您可以确保任务相关的所有文档都是最新和最相关的,同时也为项目的存档和回顾提供了便利。

在任务管理页面中,您可以通过点击任务标签旁边的“日志”选项,进入一个详细记录每个任务操作的历史日志界面。这个功能为您提供了一个透明的审计轨迹,确保每个任务的每一次操作都会被系统自动记录和保存。无论是任务的创建、修改、完成还是任何其他状态的变更,所有的活动都会被详尽地记录下来,形成一份完整的操作日志。
这份日志不仅有助于追踪任务的历史变化,还可以在需要时提供责任追溯和问题诊断的依据。通过这种方式,您可以确保任务管理的透明度和责任性,同时也为团队提供了一个宝贵的资源,用于回顾项目进展、分析工作流程和优化任务执行策略。这样的日志记录功能,是提高项目管理效率和确保信息准确性的重要工具。

在任务管理页面中,您可以通过点击任务标签旁边的“流转”选项,进入一个专门记录任务状态变化的详细日志界面。这个功能为您提供了一个清晰的任务流转图谱,其中详细记载了任务从创建到完成的每一个状态转变。无论是任务的启动、暂停、恢复还是最终的完成,每一次状态的更新都会被系统捕捉并记录下来,形成一份详尽的状态流转日志。
这份日志不仅帮助您追踪任务的进展情况,还能在需要时提供任务流转的详细历史,便于分析任务处理的效率和识别潜在的瓶颈。通过这种方式,您可以确保任务管理的连续性和透明度,同时也为团队成员提供了一个重要的参考,用于理解任务流转的全貌,优化工作流程,提高整体的项目执行效率。这样的流转记录功能,是项目管理中不可或缺的一部分,它帮助团队保持对任务进展的精确掌握。

在任务管理页面中,当您决定移除某个任务时,只需点击“删除”按钮,系统会弹出一个删除确认提示对话框,以确保您的操作是有意为之。这个对话框提供了一个额外的安全步骤,防止因误操作而意外删除重要任务。在弹出的对话框中,您有两个选择:点击“确定”将永久移除该任务,而点击“取消”则可以撤销删除操作,保留任务。
一旦您选择了“确定”,任务将被彻底删除,且无法恢复,因此请在执行此操作前仔细考虑。这个删除机制旨在为您提供一个明确的选择,确保只有当您完全确定需要删除任务时,才会执行删除操作。同时,它也提醒您在删除任何任务之前都要谨慎行事,因为一旦任务被删除,所有与之相关的信息和记录都将不可逆转地丢失。

在任务管理页面中,您可以通过点击“移动”按钮来重新定位任务,这时会弹出一个专门的任务移动框。在这个界面中,您可以细致地填写任务的相关信息,以确保任务被正确地重新分类或分配。您可以对任务名称进行修改,以反映任务的最新状态或目标,使其更加清晰和准确。同时,您还可以选择任务将要移动到的所属项目,这有助于将任务与正确的项目目标和团队成员对齐。
此外,任务分组的选项允许您根据任务的性质或优先级将其归入不同的工作流或类别中。这些操作提供了灵活性,使得任务管理更加高效和有序。通过这种方式,您可以确保任务在组织结构中的正确位置,优化团队的工作流程,并提高任务完成的效率。

在任务管理页面中,您可以通过点击“拷贝”按钮来创建任务的副本,这时会弹出一个任务拷贝框,让您可以便捷地填写和修改任务的相关信息。在这个拷贝框中,您可以自由地修改任务的名称,以确保新任务的标题既准确又具有描述性。同时,您还可以指定任务将要被移动到的所属项目,这有助于将新任务与正确的项目目标和团队成员关联起来。
此外,您还可以选择新任务的分组,这使得您可以根据任务的性质或优先级将其归入不同的工作流或类别中。这些细致的设置提供了极大的灵活性,使得您可以轻松地复制任务并根据需要进行调整,以适应新的项目环境或工作需求。通过这种方式,您可以确保新任务在组织结构中的正确位置,优化团队的工作流程,并提高任务完成的效率。

在界面左侧的导航菜单中,您可以便捷地通过点击“营销”选项,进而选择“审阅”子菜单,进入一个专为项目任务审阅设计的界面。在这里,您拥有切换不同项目的自由,只需简单操作,便能展示各个项目下的任务列表。
此外,系统提供了任务名称的搜索查询功能,使您能够快速定位到特定的任务。任务排序功能则允许您根据特定的标准,如截止日期、优先级或其他自定义规则,对任务进行排序,以便更有效地管理您的工作流程。
特别地,界面还包含了三项个性化的任务列表:由您负责的任务、您创建的任务以及您参与的任务。这些列表为您提供了一个直观的视图,让您能够迅速把握自己在各个任务中的角色和责任。这样的设计不仅提高了任务管理的效率,还增强了个人任务追踪的便捷性,确保您能够集中精力处理与自己密切相关的任务,从而提升工作效率和项目执行力。

在审阅管理页面中,您可以通过点击页面顶部“我负责的”选项,快速访问并显示所有由您负责的任务列表。这个功能设计得非常直观,旨在帮助您集中关注那些需要您直接管理和执行的任务。点击后,页面将刷新,展示出所有标记为您责任范围内的任务,让您能够一目了然地看到每个任务的详细情况,包括任务的名称、截止日期、优先级和状态等关键信息。
这样的设计不仅提高了任务管理的效率,还确保了您能够及时跟进和处理这些任务,保持项目进度的顺畅。通过这种方式,您可以更加专注于自己的工作职责,确保任务按时完成,同时也提升了团队协作的透明度和责任感。

在审阅管理页面中,您可以通过点击页面上的“我参与的”选项,轻松访问所有您参与其中的任务列表。这个功能为您量身定制,帮助您快速聚焦于那些需要您贡献智慧和努力的任务。点击该选项后,页面将展示一个精心筛选的任务列表,其中包含了您作为团队成员参与的每一个项目。
这些任务的详细信息,如任务名称、截止时间、任务进度和协作需求等,都将清晰地呈现在您面前,使您能够迅速把握自己在团队中的角色和贡献。
这样的设计不仅提升了任务管理的便捷性,还增强了您对项目进展的掌控感。它让您能够及时了解自己在各个任务中的参与情况,确保您能够高效地分配时间和精力,同时也促进了团队间的沟通和协作。通过这种方式,您可以更加专注于自己的工作职责,确保任务按时完成,同时也提升了团队协作的透明度和责任感。

在审阅管理页面中,您可以通过点击页面上的“我创建的”选项,迅速访问并查看所有由您亲手创建的任务列表。这个功能为您提供了一个直观的界面,让您能够集中关注那些源自您创意和规划的任务。点击该选项后,页面将展示一个专为您定制的任务列表,
其中包含了您作为发起人创建的每一个任务。这些任务的详细信息,包括任务的标题、描述、截止日期、优先级和当前状态等,都将一目了然地展现在您面前,使您能够迅速把握每个任务的进展和需求。
这样的设计不仅提高了任务管理的效率,还确保了您能够及时跟进和处理这些任务,保持项目进度的顺畅。它让您能够更加专注于自己的创意和规划,确保任务按照您的愿景和目标向前推进,同时也提升了团队协作的透明度和责任感。通过这种方式,您可以更加自信地管理自己的工作成果,确保任务按时完成,同时也促进了团队间的沟通和协作。

在左侧菜单中,您可以轻松地点击“营销”选项,然后选择“报表”子菜单,进入一个专门用于项目报表分析的界面。在这里,您将看到一个下拉菜单,允许您灵活地切换不同的项目,以便查看各个项目的详细报表。通过这种方式,您可以快速获取与特定项目相关的关键数据和分析结果,帮助您做出更明智的决策。
该界面不仅提供了文本形式的报表,还结合了图表展示,使得数据的可视化更加直观和易于理解。您可以通过图表快速识别趋势、对比不同项目的表现,并深入分析各项指标的变化。这种图文结合的展示方式,不仅提升了数据分析的效率,还使得信息传递更加清晰和有效。通过这样的设计,您能够更好地掌握项目的整体状况,从而优化营销策略,推动业务的持续发展。

企业员工管理是一个综合性的人力资源工具,它提供了一套全面的员工信息处理功能。通过这个系统,管理者可以轻松地执行多种关键操作,包括对员工信息的搜索查询,以便快速定位特定员工的详细资料;禁用功能,用于临时或永久性地限制员工账户的访问权限,这在处理离职或违规情况时尤为重要;删除操作,用于彻底移除不再需要的员工记录,保持数据库的整洁和最新状态;以及添加操作,允许HR或管理人员将新员工的信息录入系统,确保员工档案的完整性和准确性。
这些功能不仅提高了人力资源管理的效率,还增强了对员工数据的控制能力,使得企业能够更加灵活和高效地管理其人力资源。

企业部门设置是一个灵活而强大的管理功能,它允许企业根据组织架构的复杂性和需求,创建和管理多级部门结构。通过这个功能,管理者可以轻松地添加新部门,以适应公司扩张或重组的需要;删除不再需要的部门,以反映组织结构的变化;编辑现有部门的信息,确保所有数据的准确性和最新性;以及对部门进行排序,以反映正确的层级关系和优先级。此外,查询搜索功能使得管理者能够快速检索特定部门的信息,提高了管理效率和响应速度。
这些综合功能不仅增强了对企业内部结构的控制,还促进了信息的流通和部门间的协调,为企业提供了一个有序、高效的部门管理解决方案。

员工职称管理是一个关键的人力资源管理功能,它允许企业对员工的职称信息进行全面的操作和维护。通过这个系统,管理者可以执行一系列细致的管理任务,包括进行员工职称的查询,快速获取员工的职业等级和相关资格信息;编辑功能使得管理者能够更新或修改员工职称,以反映员工晋升、职位变动或职称更新等情况;删除操作用于移除已离职或错误录入的员工职称信息,保持数据库的准确性;添加功能则允许HR或管理人员为新入职员工或晋升员工创建和录入职称信息。
这些操作不仅提高了职称管理的灵活性和响应速度,还确保了员工职称信息的准确性和完整性,为企业的人力资源规划和决策提供了坚实的数据支持。

权限分组管理是企业信息安全和资源管理的核心功能,它为企业提供了一个精细控制用户访问权限的框架。通过这个系统,管理员可以执行一系列关键的管理操作,包括查询权限分组,以快速了解不同用户组的权限设置;添加新的权限分组,以适应组织结构的变化或新项目的需求;编辑现有权限分组,以更新或调整用户组的访问权限;删除过时或不再需要的权限分组,以保持权限结构的清晰和有效;以及添加权组成员,将特定用户分配到相应的权限分组中,确保他们能够访问必要的资源和信息。
此外,权限分配设置功能允许管理员为每个分组精细配置权限,实现对敏感数据和关键操作的严格控制。这些综合功能不仅提高了权限管理的灵活性和安全性,还确保了企业资源的合理分配和有效保护,为企业的合规性和数据保护提供了坚实的基础。

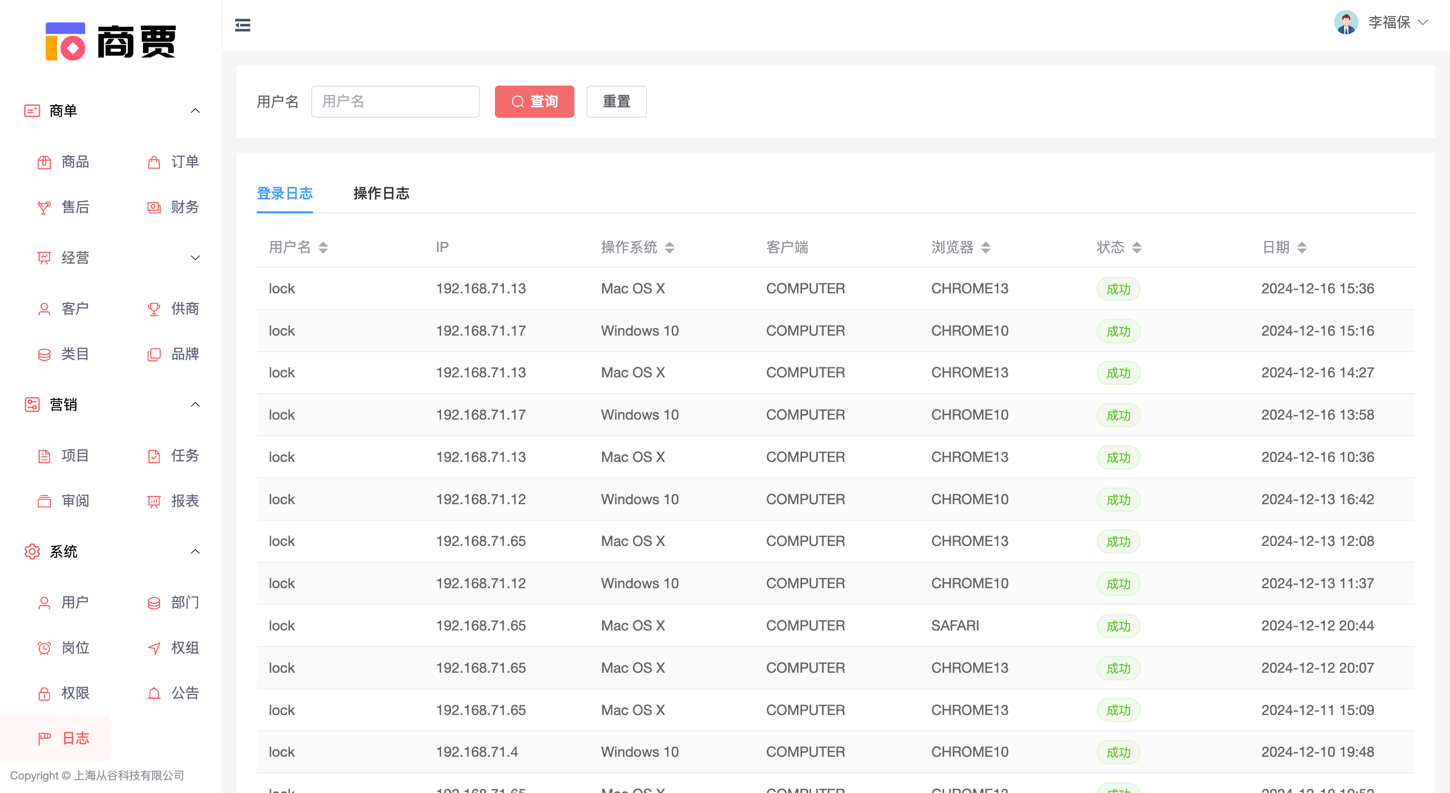
日志系统是企业信息管理和安全监控的重要组成部分,它详细记录了用户的所有关键活动。这个系统包括两个主要部分:登录日志和操作日志。登录日志记录了用户登录系统的时间、地点和方式,为安全审计提供了重要的时间戳和身份验证信息。
操作日志则追踪用户在系统中执行的具体操作,包括数据访问、修改和删除等行为,为追踪责任和分析用户行为模式提供了详尽的数据。这两个日志的结合使用,不仅增强了企业对内部操作的透明度,还为识别潜在的安全威胁和不当行为提供了有力工具。
通过这些日志记录,企业能够确保数据的完整性和安全性,同时在必要时进行有效的事故调查和合规性审查。
